

Taifun openDocument
Rechtssicheres Dokumentenmanagement Zusatzmodul
Mit TAIFUN können Sie Dokumente und Dateiformate jeglicher Art rechtssicher archivieren und jederzeit mit einem Mausklick am Bildschirm abrufen!


Mit TAIFUN können Sie Dokumente und Dateiformate jeglicher Art rechtssicher archivieren und jederzeit mit einem Mausklick am Bildschirm abrufen!
Ein Grund weshalb Sie ein Dokumentenmanagement-System nutzen sollten, ist die neue Generation des papierlosen Arbeitens mit TAIFUN openDocument. Unsere barcodegestützte DMS Software erleichtert die Arbeit, minimiert Fehler und maximiert Ihre Effizienz. Per Mausklick holen Sie Aufträge, Rechnungen und alle sonstigen Dokumente projekt- und kundenbezogen auf Ihren Bildschirm!
Nutzen Sie nahezu unbegrenzte Zuordnungsmöglichkeiten, vergeben Sie differenzierte Zugriffsrechte und archivieren Sie Ihre Dokumente nach gesetzlichen Vorgaben! Denn unsere Software ist revisions- & rechtssicher.
Automatisieren Sie Abläufe, bilden Sie Workflows ab, optimieren Sie Ihre Produktivität – und das alles zu einem herausragenden Preis!
Dieses Zusatzmodul können Sie bei folgenden TAIFUN Softwarelösungen einsetzen:
TAIFUN openDocument speichert sämtliche Dokumente rechtssicher in digitaler Form. Ausgangspost wird beim Drucken aus dem Hauptprogramm automatisch archiviert und zugeordnet.
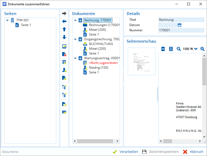
Eingangspost kann stapelweise eingescannt und ebenso differenziert zugeordnet werden – z. B. einer oder mehreren Adressen, einem Projekt und einem Auftrag usw. Barcodes sorgen automatisch für die richtige Klassifizierung und erleichtern so die Arbeit. Digitale Stempel wie Eingangsdatum, Kostenstelle, Erledigung etc. verringern den Aufwand zusätzlich.
Neben Dokumenten aller Art werden auch jegliche Dateiformate verarbeitet. Das garantiert maximale Flexibilität.
Mit dem integrierten Archivdrucker können Sie Dokumente aus jeder anderen Software als PDF drucken und archivieren.
Dank der integrierten OCR-Texterkennung („Optical Character Recognition”) können Sie über die Volltextsuche alle Inhalte der Dokumente schnell und einfach durchsuchen. Per Klick verschlagworten Sie schon beim Einscannen – das spart Zeit beim Zuordnen und Auffinden. Außerdem können Sie Text direkt in der Vorschau markieren und automatisch ins TAIFUN oder die Zwischenablage übernehmen. So lassen sich neue Adressen, Kontodaten, Beleg-Nummern etc. viel schneller erfassen.
Bei der Volltextsuche erhalten Sie bereits mit der ersten Eingabe eine Ergebnisliste, die Sie mit jeder weiteren Eingabe Schritt für Schritt verfeinern. Mit dem Sucheditor haben Sie weitere Such- und Filtermöglichkeiten und können so sogar komplexe Suchanfragen durchführen.
Mit der Verschlagwortung erfassen Sie zusätzliche Informationen zu einem Archivdokument. Zum Beispiel den Bearbeitungsstand („gelesen, geprüft, zur Erledigung weitergereicht“ usw.) oder Sie fassen alle Dokumente zu einem Thema durch ein Schlagwort zusammen. All Ihre Schlagworte stehen dann bei der Suche zur Verfügung.
Die Suche innerhalb von Dokumenten ist ebenfalls möglich: Alle gefundenen Suchbegriffe werden farblich markiert und Sie können schnell zwischen den Suchbegriffen per Mausklick springen. Wenn Sie über die Volltextsuche TAIFUN openSearch suchen, sind Sie sofort im Dokument bei den entsprechenden Begriffen.
Alle eingescannten Dokumente werden genau dort abgelegt, wo Sie es wollen. Von der Eingangsrechnung bis zum Kundenbrief finden Sie alles im TAIFUN wieder und können es per Mausklick abrufen und auf dem Monitor anzeigen lassen.
Dadurch haben Sie alle internen und externen Dokumente - z. B. zu einem bestimmten Projekt - stets im Blick und ersparen sich zeitraubendes Suchen. Eine differenzierte Rechtevergabe stellt sicher, dass Vertrauliches vertraulich bleibt.
Sorgen Sie für maximale Effizienz und bilden Sie Ihre Arbeitsabläufe mit TAIFUN openDocument ab!
Beispiel: In der Zentrale wird die Eingangspost gescannt. Danach gehen alle Eingangsrechnungen im Original an die Buchhaltung. Gleichzeitig landen sie im virtuellen Posteingang des Einkaufs zur Freigabe. Nach Freigabe werden sie von der Buchhaltung im TAIFUN-Hauptprogramm angelegt und bezahlt.
So vermeiden Sie das „Herumreichen“ von Unterlagen und haben doch immer alle Belege im Blick.
Ein Grund weshalb Sie ein Dokumentenmanagement-System nutzen sollten, ist die neue Generation des papierlosen Arbeitens mit TAIFUN openDocument. Unsere barcodegestützte DMS Software erleichtert die Arbeit, minimiert Fehler und maximiert Ihre Effizienz. Per Mausklick holen Sie Aufträge, Rechnungen und alle sonstigen Dokumente projekt- und kundenbezogen auf Ihren Bildschirm!
Nutzen Sie nahezu unbegrenzte Zuordnungsmöglichkeiten, vergeben Sie differenzierte Zugriffsrechte und archivieren Sie Ihre Dokumente nach gesetzlichen Vorgaben! Denn unsere Software ist revisions- & rechtssicher.
Automatisieren Sie Abläufe, bilden Sie Workflows ab, optimieren Sie Ihre Produktivität – und das alles zu einem herausragenden Preis!
Dieses Zusatzmodul können Sie bei folgenden TAIFUN Softwarelösungen einsetzen:
TAIFUN openDocument speichert sämtliche Dokumente rechtssicher in digitaler Form. Ausgangspost wird beim Drucken aus dem Hauptprogramm automatisch archiviert und zugeordnet.
Eingangspost kann stapelweise eingescannt und ebenso differenziert zugeordnet werden – z. B. einer oder mehreren Adressen, einem Projekt und einem Auftrag usw. Barcodes sorgen automatisch für die richtige Klassifizierung und erleichtern so die Arbeit. Digitale Stempel wie Eingangsdatum, Kostenstelle, Erledigung etc. verringern den Aufwand zusätzlich.
Neben Dokumenten aller Art werden auch jegliche Dateiformate verarbeitet. Das garantiert maximale Flexibilität.
Mit dem integrierten Archivdrucker können Sie Dokumente aus jeder anderen Software als PDF drucken und archivieren.
Dank der integrierten OCR-Texterkennung („Optical Character Recognition”) können Sie über die Volltextsuche alle Inhalte der Dokumente schnell und einfach durchsuchen. Per Klick verschlagworten Sie schon beim Einscannen – das spart Zeit beim Zuordnen und Auffinden. Außerdem können Sie Text direkt in der Vorschau markieren und automatisch ins TAIFUN oder die Zwischenablage übernehmen. So lassen sich neue Adressen, Kontodaten, Beleg-Nummern etc. viel schneller erfassen.
Bei der Volltextsuche erhalten Sie bereits mit der ersten Eingabe eine Ergebnisliste, die Sie mit jeder weiteren Eingabe Schritt für Schritt verfeinern. Mit dem Sucheditor haben Sie weitere Such- und Filtermöglichkeiten und können so sogar komplexe Suchanfragen durchführen.
Mit der Verschlagwortung erfassen Sie zusätzliche Informationen zu einem Archivdokument. Zum Beispiel den Bearbeitungsstand („gelesen, geprüft, zur Erledigung weitergereicht“ usw.) oder Sie fassen alle Dokumente zu einem Thema durch ein Schlagwort zusammen. All Ihre Schlagworte stehen dann bei der Suche zur Verfügung.
Die Suche innerhalb von Dokumenten ist ebenfalls möglich: Alle gefundenen Suchbegriffe werden farblich markiert und Sie können schnell zwischen den Suchbegriffen per Mausklick springen. Wenn Sie über die Volltextsuche TAIFUN openSearch suchen, sind Sie sofort im Dokument bei den entsprechenden Begriffen.
Alle eingescannten Dokumente werden genau dort abgelegt, wo Sie es wollen. Von der Eingangsrechnung bis zum Kundenbrief finden Sie alles im TAIFUN wieder und können es per Mausklick abrufen und auf dem Monitor anzeigen lassen.
Dadurch haben Sie alle internen und externen Dokumente - z. B. zu einem bestimmten Projekt - stets im Blick und ersparen sich zeitraubendes Suchen. Eine differenzierte Rechtevergabe stellt sicher, dass Vertrauliches vertraulich bleibt.
Sorgen Sie für maximale Effizienz und bilden Sie Ihre Arbeitsabläufe mit TAIFUN openDocument ab!
Beispiel: In der Zentrale wird die Eingangspost gescannt. Danach gehen alle Eingangsrechnungen im Original an die Buchhaltung. Gleichzeitig landen sie im virtuellen Posteingang des Einkaufs zur Freigabe. Nach Freigabe werden sie von der Buchhaltung im TAIFUN-Hauptprogramm angelegt und bezahlt.
So vermeiden Sie das „Herumreichen“ von Unterlagen und haben doch immer alle Belege im Blick.
Unsere Webseite verwendet Cookies und ähnliche Technologien. Diese haben zwei Funktionen: Zum einen sind sie erforderlich für die grundlegende Funktionalität unserer Website. Zum anderen helfen sie uns, Inhalte und Angebote fortlaufend zu verbessern, Ihre Nutzung zu analysieren und Ihnen personalisierte Inhalte und Werbung anzuzeigen. Mit Ihrer Einwilligung können wir und unsere Partner personenbezogene Daten (z. B. IP-Adresse, Gerätekennungen, Nutzungsdaten) zur Personalisierung von Werbung und zur Messung ihrer Wirksamkeit verarbeiten. Auch ohne Personalisierung können Cookies und mobile IDs zur Ausspielung allgemeiner Werbung genutzt werden. Sie können Ihr Einverständnis in die Verwendung der Cookies jederzeit anpassen oder widerrufen, indem Sie eine E-Mail an info@taifun-software.de senden. Weitere Informationen zu Cookies auf dieser Website finden Sie in unserer Datenschutzerklärung und zu uns im Impressum.